INTRODUCTION

Bonjour et bienvenue !!

Voici un petit rendu différent de d'habitude. J'ai souhaité vous faire ce rendu car cela m'a permis d'aller un peu plus loin en NoSql et notamment avec RavenDb (mise en prod, authentification etc...)

EN RÉSUMÉ

Comme vous nous l'avez conseillé, j'ai commencé en me posant la question "quelle sera la valeur sera le plus utilisée ?" . Dans notre cas, ma réfléxion m'a amené vers le nom de l'album. Ce qui fait que j'ai souhaité faire de lui mon entité principale sous la collection du même nom. A travers lui nous pouvons maintenant trouver toutes les informations transverses le concernant comme l'artiste qui a réalisé l'album. Ensuite à travers cet artiste, j'ai également encapsulé les membres.

Toutes ces entités sont biensur accompagnées de leurs propriétés les caractérisant.

Pour la 2eme collection client, j'ai préféré leur attribuer une collection distincte. Il aurait été possible de les intégrer à la collection album , mais selon moi, la scalabilité de la base n'aurait pas été optimisée avec l'incrémentation des ventes. Le temps de réponse en lecture ou modification se serait allongé à chaque vente.

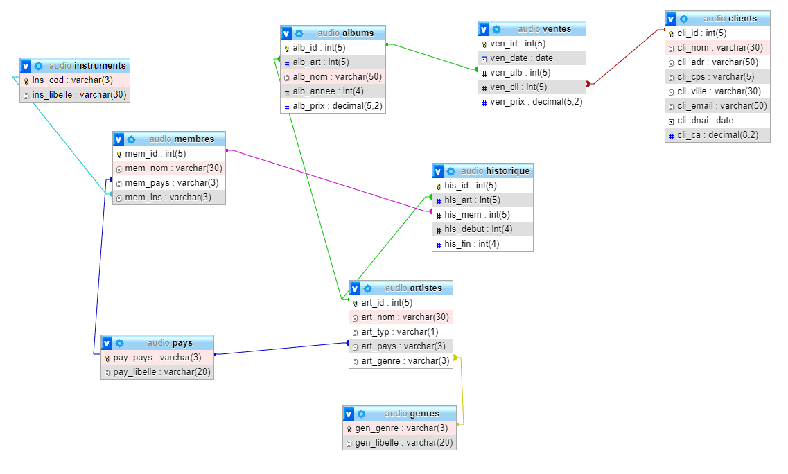
Ci-dessous un screen comparant les 2 architectures.

Schéma base de donnée relationnelle: (cliquez sur l'image pour zoomer)

🡺

Schéma No Sql: (cliquez sur les images pour zoomer)